ERD design, table management, SQL editing, and automatic source code generation. The same experience on web, desktop, and offline.

From database design to operations, unify your entire development workflow.
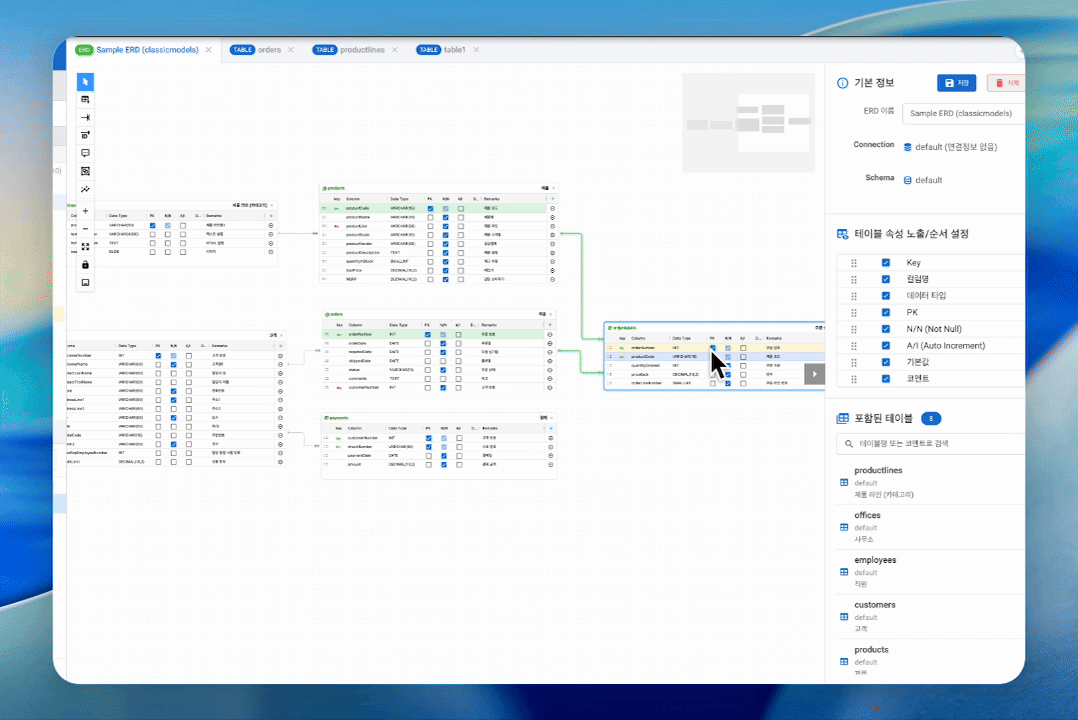
Grasp your database structure at a glance with an intuitive visual ERD editor. Design easily with drag and drop. Supports both Forward Engineering and Reverse Engineering.

Edit all table properties including columns, indexes, foreign keys, and constraints quickly and intuitively like a spreadsheet. Changes are tracked in real-time and can be reviewed as DDL anytime.

Write and execute queries instantly with a powerful SQL editor. Features auto-completion, syntax highlighting, and result preview. Manual Commit/Rollback control for DML prevents accidental data changes.

Automatically generate code for any language, any framework based on table schema. With the Velocity template engine, freely create custom templates to generate code matching your team's coding conventions with a single click.

Supporting the MCP (Model Context Protocol) standard, use all NeoSQL features from AI development tools like Claude, Cursor, and VS Code.
AI reflects schema changes requested in natural language to the ERD first, then executes DDL after user confirmation. The ERD-first MCP workflow is NeoSQL's unique approach.
DB passwords are never exposed in AI configuration files. With project ID-based indirect referencing, databases cannot be accessed even if config files are leaked.
INSERT, UPDATE, DELETE executed by AI are not auto-committed. Users decide Commit or Rollback directly in the SQL Editor tab. A transaction-level human-in-the-loop safety mechanism.
Connect AI development tools with NeoSQL with just a few lines of configuration. Only project IDs are included in the config file, eliminating any risk of database credentials being exposed in code repositories or AI tools.
// AI config file - No DB credentials! { "mcpServers": { "neosql": { "url": "http://localhost:8098/mcp", "headers": { "x-neosql-project": "a1b2c3d4...", "x-neosql-connection": "0" } } } }

From database design to source code generation, completed within a single tool.
Connect to an existing database or design a new schema
Design table structures with the visual ERD editor
Edit table details and auto-generate DDL
Write and execute queries in the SQL editor
Auto-generate source code with custom templates
Web browser, desktop application, even air-gapped networks. NeoSQL provides the same experience everywhere.
Use instantly in your web browser without installation. Share and sync projects with your team in real-time. Seamless work on any device with CouchDB-based sync.
Experience optimal performance with native Windows and macOS desktop apps. Local file system access, direct DB connection, and fast response times.
Use all features perfectly without internet connection. Safe to use in security-critical environments like finance, government, and military with no data leakage concerns.
Install and operate NeoSQL directly on your enterprise infrastructure. Dedicated engineers handle installation, operation, and maintenance.
Install the full NeoSQL stack (App Server, Sync Server, API Server) on your internal servers. Operates 100% on internal infrastructure without external cloud dependency.
After installation, dedicated engineers continuously monitor server status, perform updates, and handle incidents. No need for your team to manage it directly.
Share ERD, table settings, and code templates in real-time between team members through the internal Sync Server. All data stays within the internal network.
Data is never transmitted to external servers, meeting various security regulations. Audit response is also simplified.
Standardize code generation templates to match your enterprise coding conventions, ensuring all team members generate code of the same quality.
In the AI era, database security is a necessity, not an option. NeoSQL prioritizes security from the design stage.
Industry Expert Assessment: "The local development environment is the true sweet spot for DB MCP servers." โ NeoSQL is the only all-in-one platform that most faithfully implements this principle. Even Anthropic's official PostgreSQL MCP server was archived due to SQL Injection vulnerabilities. NeoSQL's credential isolation and Manual Commit architecture is the safest choice.
Your DB connection credentials are never exposed to anyone.
Fine-grained control over roles and permissions for each project member.
Prevent unauthorized leakage of internal DB design documents.
Every time you modify table structures, NeoSQL automatically detects changes and generates DBMS-optimized ALTER TABLE DDL. It automatically handles the unique syntax differences of each DBMS including MariaDB, MySQL, PostgreSQL, Oracle, and SQL Server.

NeoSQL is an all-in-one database development tool that provides ERD design, table management, SQL editing, and automatic source code generation in a single platform. It supports web, desktop (Windows/macOS), and offline (air-gapped) environments.
NeoSQL supports 6+ major databases including MySQL, MariaDB, PostgreSQL, Oracle, SQL Server, and H2, with continuous expansion of supported databases.
Forward Engineering automatically converts table structures designed in ERD into DDL (CREATE TABLE, etc.) and applies them to the actual database. Reverse Engineering does the opposite โ it reads existing database table structures and automatically generates an ERD.
Using the Velocity template engine, NeoSQL can generate code for any programming language including Java, Kotlin, TypeScript, and Python. Framework-specific code generation for Spring Boot, JPA, MyBatis, Vue.js and more is also supported.
Yes. The NeoSQL desktop app works perfectly without internet connection. It can be safely used in security-critical air-gapped environments such as finance, government, and military with no data leakage concerns.
NeoSQL supports the MCP (Model Context Protocol) standard. Simply add the NeoSQL MCP server URL and project ID to your AI development tool (Claude, Cursor, VS Code) configuration file. DB credentials are never exposed in the AI configuration, maintaining security.
NeoSQL is currently available for free as a Beta version. Upon official release, free and paid plans will be differentiated. Specific pricing details can be found on the pricing page.
NeoSQL is an all-in-one platform that supports not only ERD design but also automatic code generation, AI (MCP) integration, schema change tracking, and on-premises installation. Its security architecture that never exposes DB credentials to AI, and safe DML execution based on Manual Commit/Rollback are unique differentiators.
From database design to code generation, revolutionize your development productivity.